Qu'est ce que votre espace Aol Mail Mon Compte ?
Inutile de préciser que votre messagerie AOL Mail vous permet de recevoir et d'envoyer des emails partout dans le monde. Seulement, certaines fonctionnalités de aol mail yahoo méconnues vous permet de :
- Synchroniser AOL Mail dans une application tierce ou télécharger vos mails.
- Restaurer les contacts supprimés ou manquants.
- Annuler votre nom d'utilisateur et votre adresse mail AOL.
- Gérer les spams.
- Supprimer et restaurer des mails.
- Passer de la version basique à la version classique d’AOL Mail.
- Mettre à jour les paramètres.
- Utiliser la reconnaissance faciale, votre empreinte digitale ou un code PIN pour vous connecter à AOL.
- Envoyer et télécharger des pièces jointes.
- Supprimer un ou plusieurs mails que vous avez reçus dans l’app AOL pour iOS.
- Filtrer votre boîte de réception grâce à la fonctionnalité Vues.
- Gérer les noms d’utilisateur AOL.
- Signaler un abus.
- Ajouter ou supprimer des informations de récupération de compte AOL.
- Créer et gérer un compte AOL Mail
- Créer, activer ou supprimer des messages d’absence.
- Accéder à votre agenda AOL.
- Personnaliser la vue de liste.
- Accepter une invitation et l’ajouter à votre agenda AOL.
- Créer et gérer des dossiers.
- Gérer les listes de distribution.
- Rechercher et supprimer toute activité inhabituelle sur votre compte AOL.
- Mettre à jour les informations de votre profil.
- Gérer des événements dans l'agenda AOL
- Imprimer un agenda.
Créer votre espace mail AOL sur internet
Vous vous demandez sûrement : « Comment créer votre compte AOL Mail et profiter des services et consultation qui vous sont permis sur votre espace internet ? ». Vous ne connaissez pas la procédure à suivre et vous souhaitez en savoir davantage.
Ci-dessous, nous vous indiquons en 4 étapes comment créer votre messagerie AOL Mail en ligne rapidement et simplement.
- 1ère étape : Connectez vous au site officiel AOL Mail en saisissant sur votre moteur de recherche préféré (Google, Bing ou Yahoo) : « aol mail fr », « mail aol fr », « aol mail france » ou « aol mail gratuit ». Vous pouvez aussi saisir l'adresse du site AOL Mail en renseignant « mail.aol.fr » sur votre barre de recherche internet.
- 2ème étape : Ensuite, une fois que vous êtes dirigé sur le site officiel d'AOL, cliquez sur « Créer un compte ».
- 3ème étape : Pour votre inscription, renseignez votre prénom, votre nom, votre adresse mail, votre numéro de portable, votre mois de naissance, votre sexe et choisissez un mot de passe fort.
- 4ème étape : Enfin, cliquez sur « Reconnaître »

Félicitations, une fois ces informations remplies, vous avez crée votre messagerie AOL Mail et vous pouvez dès à présent consulter l'ensemble des mails reçus de vos interlocuteurs ou à l'inverse, envoyer des emails à qui vous le souhaitez.
Guide de connexion à votre compte en ligne mail.aol.fr
Maintenant que vous avez crée votre Espace Client AOL Mail sur internet, voici comment vous connecter facilement à votre compte AOL Mail en ligne.
Ainsi, vous pourrez visualiser tous les services possibles sur votre espace internet et obtenir les réponses aux questions que vous vous posez.
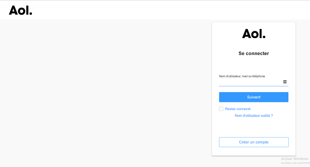
- Rendez vous sur le site AOL Mail à l'adresse suivante : « https://mail.aol.fr » ou à « login.aol.com ». Vous pouvez également utiliser le moteur de recherche Google et taper : « aol mail yahoo », « aol mail se connecter à ma boite mail », « aol mail connexion » ou encore « aol mail login ». Ainsi, en saisissant ces requêtes sur le net, vous serez automatiquement dirigé vers AOL Mail.
- Ensuite, saisissez votre nom d'utilisateur (celui choisi lorsque votre messagerie aol mail fr), votre adresse email ou votre numéro de téléphone et cliquez sur « Suivant ».
- Puis, renseignez votre mot de passe et cliquez sur « Connexion »

Bravo, vous êtes actuellement connecté à votre messagerie mail aol fr. Sachez que vous avez la possibilité de vous déconnecter de votre compte à tout moment. Il vous suffit simplement de cliquer sur « déconnexion » en vous rendant dans vos paramètres.
A noter : Pour vous éviter de saisir votre nom d'utilisateur ou adresse mail à chaque fois que vous souhaitez accéder à AOL Mail, cliquez sur « Restez connecté » une fois la première connexion effectuée.
Nom d'utilisateur ou mot de passe AOL Mail oublié : Comment les retrouver ?
Suite à plusieurs tentatives de connexion sur votre Espace Personnel AOL Mail, vous devez vous rendre à l'évidence : vous ne vous souvenez plus de vos identifiants de connexion à AOL Mail Messagerie. Il est impossible d'accéder à votre compte internet et consulter vos informations (consultation de vos emails, envoi de courriels etc.).
Vous souhaitez savoir comment retrouver vos codes pour vous rendre sur votre messagerie AOL Mail en ligne. Ci dessous, voici la marche à suivre pour récupérer votre mot de passe et nom d'utilisateur AOL Mail Yahoo.
Perte de votre nom d'utilisateur aol mail fr
- Allez sur mail.aol.fr en renseignant « aol fr mail », « mail aol fr » ou « aol mail fr » sur Yahoo, Bing ou Google. Vous pouvez aussi saisir l'adresse officielle du site web AOL Mail.
- Ensuite, cliquez sur « Nom d'utilisateur oublié ? »
- Puis, renseignez votre adresse mail, votre numéro de téléphone portable de connexion, votre numéro de téléphone de récupération ou votre adresse mail de récupération et cliquez sur « Continuer ».

D'ici quelques minutes, le service client aol fr mail vous enverra sur votre adresse mail de récupération ou sur votre téléphone portable votre nom d'utilisateur vous permettant d'accéder à aol mail login.
Vous ne vous souvenez plus de votre mot de passe mail aol fr
Pour retrouver votre mot de passe vous permettant d'accéder à votre messagerie gratuite aol mail, vous devez :
- Vous connecter à mail.aol.fr, le site officiel de AOL Mail
- Renseignez votre adresse mail, votre nom d'utilisateur ou votre numéro de téléphone.
- Cliquez sur « Suivant ».
- Cliquez sur « Mot de passe oublié ? »
- Enfin, appuyez sur « Continuer »
Sous 5 minutes, vous recevrez sur votre email de récupération, un lien pour réinitialiser votre mot de passe.
Problème de connexion sur votre Espace Client AOL Mail : Pourquoi ?
- 1ère explication au problème de connexion sur votre espace AOL Mail Messagerie : Vos identifiants de connexion sont incorrects. Vous avez mal renseigné votre mot de passe ou votre nom d'utilisateur. Si vous ne vous en rappelez plus, suivez la procédure indiquée ci-dessus pour retrouver vos codes d'accès à votre espace personnel.
- 2ème raison pour laquelle il est impossible de vous rendre sur votre Espace Client AOL Mail actuellement : votre ordinateur bloque l'accès à votre compte en ligne. Nous vous conseillons de vider les fichiers cookies de votre PC mais aussi de supprimer l'historique de votre navigation web en vous rendant dans l'onglet « vos paramètres ».
- 3ème raison pour laquelle votre accès à votre compte AOL Mail en ligne est refusé : Votre clavier numérique ne fonctionne pas soit parce qu'il est éteint soit parce qu'il est défectueux. Vérifiez le et essayez à nouveau de vous connecter à espace internet.
- 4ème raison pour laquelle vous n'arrivez pas à vous connecter à votre messagerie AOL Mail en ligne : le service client mail aol a supprimé votre compte. Pour connaître les raisons de cette suppression, contactez les et exigez des explications. Il s'agit peut être d'une erreur.
- 5ème raison expliquant pourquoi vous éprouvez des difficultés à accéder à votre compte AOL Mail sur internet : Une mise à jour de la messagerie web de AOL Mail est actuellement en cours et il est donc impossible de s'y connecter pour le moment. Vous devrez donc patienter quelques heures.
Contacter AOL mail.fr car l'accès à votre compte sur internet est bloqué
Vous souhaitez joindre le service client AOL Mail car vous n'arrivez pas à accéder à AOL Mail Mon Compte et vous souhaitez donc une aide de leur part ?
Ci dessous, découvrez toutes les solutions pour les contacter et leur poser toutes les questions que vous souhaitez :
- 1ère solution : Consulter la FAQ AOL Mail (Foire Aux Questions) et grâce au moteur de recherche, trouvez les réponses aux questions que vous vous posez.
- 2ème solution : Remplir le formulaire de contact AOL Mail et renseignez l'objet de votre demande (« problème d'accès », l'adresse e-mail à laquelle vous avez accès, l'adresse e-mail à utiliser pour vous joindre, votre prénom, l'adresse AOL présentant des problèmes et une description de ce que vous vivez puis cliquez sur « Soumettre »
- 3ème solution : Ecrire à AOL Mail à l'adresse suivante : Verizon Media EMEA Limited - 5-7 Point Square - North Wall Quay - Dublin 1 - Ireland.
Nos autres dossiers : Se connecter à votre Espace Personnel
- Se connecter à votre Espace Personnel Génération Mutuelle
- Se connecter à votre Espace Personnel Ameli
- Se connecter à votre Espace Personnel Meetic
- Se connecter à votre Espace Personnel La Redoute